近日,我院智慧决策与优化团队在工程与人工智能交叉领域顶级期刊《Engineering Applications of Artificial Intelligence》(中科院大类一区TOP期刊, IF为8.0) 发表多准则共识分类的最新研究成果。我校为论文第一单位,赌博
2023级硕士研究生张室继为论文第一作者,张世涛副教授和土耳其伊斯坦布尔国防大学教授Muhammet Deveci博士为共同通讯作者,硕士研究生田浩以及刘小弟教授为合作作者。研究工作得到了国家自然科学基金、国家社会科学基金、安徽省高校重点实验室开放基金、安徽省自然科学基金等项目支持。
近年来,随着科学技术的发展,现实世界的决策问题日益复杂,传统的决策方法已难以针对这些复杂问题进行建模。为了满足现实需求,多准则群分类问题受到学者们的广泛关注。多准则群分类涉及到多个个体对方案的评估,并根据特定准则上的表现将其分配给预先确定的有序类,是群体决策领域的研究热点,相关研究在教育评价、风险评估、资源管理、失效模式等领域有十分重要的应用。然而,目前的研究仍面临以下挑战:
(1)由于方案类别信息获得的有限性和决策者认知能力的局限性,决策者要提供明确的偏好信息以达成共识就变得十分困难。此外,共识阈值和类阈值等决策参数难以事先假定,客观确定决策参数的方法十分重要然而相关研究仍不多;(2)传统的多准则群分类方法难以处理复杂语言信息,不足以充分利用复杂语言的特征,尤其忽视了语言群决策环境下个性化语义的影响;(3)传统的多准则群分类框架在应对现实世界日益复杂的群决策问题时往往面临重大挑战,如,大量的方案、多样化的个体和定义不充分的类等。
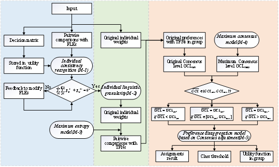
为解决上述挑战,团队从偏好解聚视角提出一种基于柔性语言粒化的共识驱动多准则群分类模型。首先,构建个体一致性识别模型,用于识别个体非一致偏好,并为非一致个体的偏好修正提供方向。其次,借助语义粒化和最大熵思想,构建粒化驱动的信息转换模型,将柔性语言偏好信息转换为三角模糊数。随后,构建分类共识驱动的偏好解聚模型,通过权重更新机制获得决策参数和分类结果。最后,以政府风险投资和信息系统供应商分类为应用案例,验证了方法的可行性和有效性,同时,给出比较分析、灵敏度分析和模拟分析说明方法的特点和优势。

(偏好解聚视角下语言多准则群分类框架)

(偏好解聚视角下语言多准则群体共识分类流程图)

(针对共识阈值的灵敏度分析)

(不同方法的分类结果对比)

(不同方法间的对比分析)

(不同方法间的斯皮尔曼相关系数)
论文链接://doi.org/10.1016/j.engappai.2025.111021
(撰稿:张世涛 审核:陈霞 杨二光)